界面导览
本文介绍 XTerminal 的界面布局和各区域功能。
连接中心
连接中心位于窗口左侧,用于管理和组织所有连接。

协议标签
顶部的标签页用于切换不同协议类型:
| 标签 | 说明 |
|---|---|
| SSH | SSH 远程连接 |
| RDP | Windows 远程桌面 |
| Telnet | Telnet 连接 |
| 隧道 | 端口转发 |
仓库切换
连接中心支持两种仓库:
- 本地仓库:连接数据存储在本地
- 云端仓库:连接数据同步到云端(需登录账户)
点击仓库图标可以切换。
分组树
左侧显示分组树结构:
- 点击分组名展开/折叠
- 右键分组可进行管理操作
- 支持拖拽调整分组层级
连接列表
右侧显示当前分组下的连接:
- 双击连接发起连接
- 右键连接显示操作菜单
- 支持多选操作(Ctrl/Cmd + 点击)
- 可拖拽调整顺序
工具栏
连接中心顶部工具栏提供常用操作:
| 按钮 | 功能 |
|---|---|
| 新建 | 创建新连接 |
| 编辑 | 编辑选中的连接 |
| 删除 | 删除选中的连接 |
| 连接 | 连接选中的主机 |
| 刷新 | 刷新连接列表 |
工作区
工作区是主要的操作区域,支持多标签页。

标签页
- 每个连接打开后会创建一个标签页
- 点击标签切换不同会话
- 右键标签显示更多选项
- 拖拽标签可调整顺序
- 中键点击或点击关闭按钮关闭标签
终端区域
终端区域显示命令行界面:
- 支持标准终端操作
- 支持 256 色和真彩色
- 支持鼠标操作
- 支持搜索和选择
分屏功能
终端支持分屏操作:
- 水平分屏:将当前终端横向分割
- 垂直分屏:将当前终端纵向分割
- 可创建多个窗格同时操作
- 拖拽边界调整窗格大小
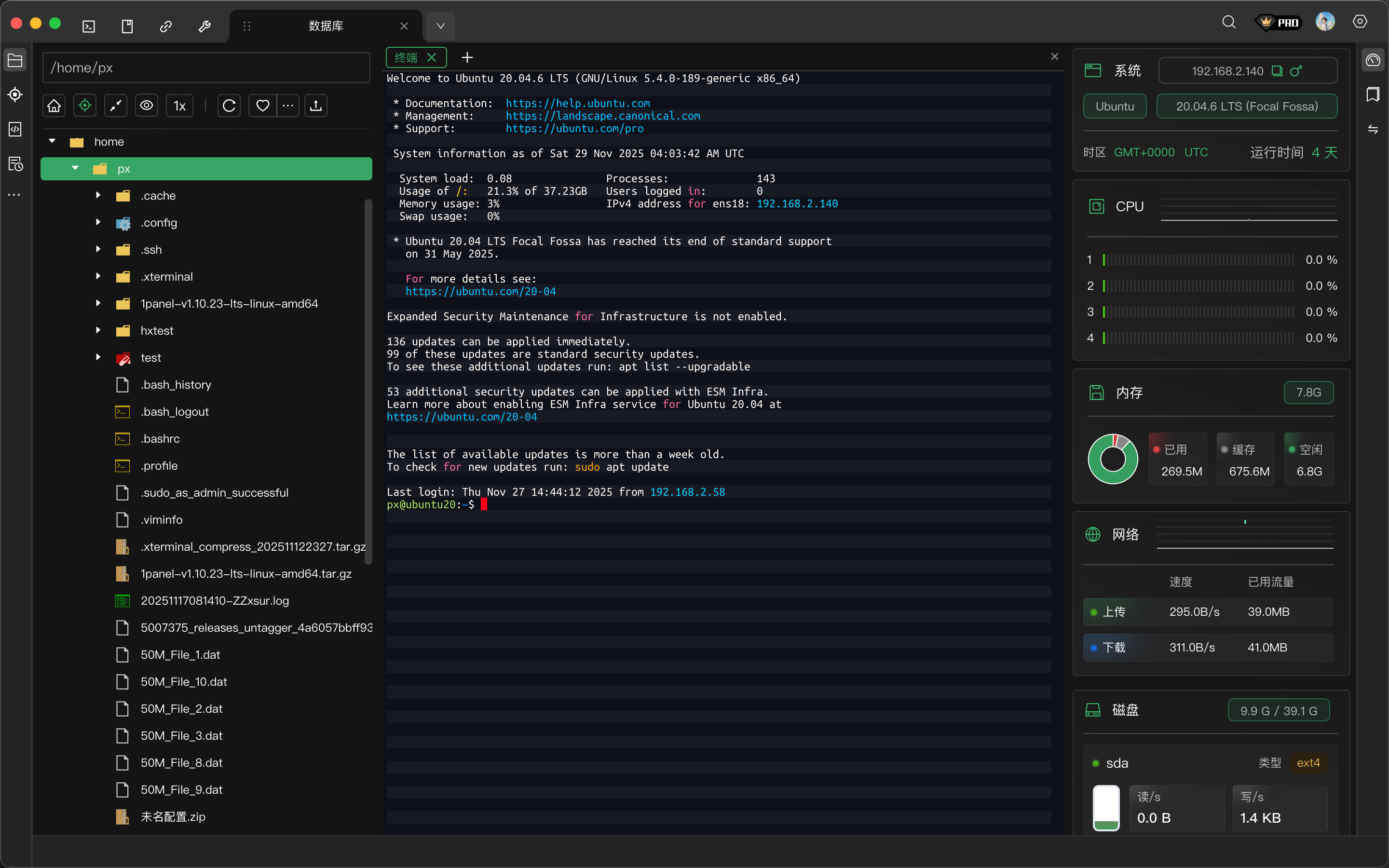
侧边面板
SSH 连接的工作区包含左右两个侧边面板:
左侧面板 - SFTP 文件浏览器
- 远程服务器目录树
- 文件列表视图
- 支持上传、下载、删除等操作
- 拖拽文件快速传输
右侧面板 - 服务器监控
| 模块 | 功能 |
|---|---|
| 系统 | 服务器 IP、操作系统、时区、运行时间 |
| CPU | 各核心实时使用率 |
| 内存 | 已用/缓存/空闲内存统计 |
| 网络 | 上传/下载速度和流量统计 |
| 磁盘 | 磁盘空间和读写速度 |
点击面板边缘可展开/收起。面板布局可自定义保存。
菜单栏
文件菜单
- 新建连接
- 导入/导出连接
- 设置
- 退出
编辑菜单
- 复制/粘贴
- 全选
- 查找
视图菜单
- 全屏模式
- 侧边栏显示/隐藏
- 面板显示/隐藏
- 缩放
终端菜单
- 分屏操作
- 清屏
- 重置终端
- 会话录制
帮助菜单
- 使用文档
- 检查更新
- 关于
快捷操作
以下是默认快捷键设置,可在设置中自定义修改。
全局
| 操作 | 快捷键 |
|---|---|
| 全局搜索 | Ctrl/Cmd + Shift + F |
| 打开设置 | Ctrl/Cmd + , |
| 最小化 | Ctrl/Cmd + M |
标签页
| 操作 | 快捷键 |
|---|---|
| 关闭当前标签 | Ctrl/Cmd + W |
| 切换到下一个标签 | Ctrl/Cmd + Tab |
| 切换到第 1-5 个标签 | Ctrl/Cmd + 1-5 |
终端
| 操作 | 快捷键 |
|---|---|
| 复制 | Ctrl/Cmd + C(选中时) |
| 粘贴 | Ctrl/Cmd + V |
| 搜索 | Ctrl/Cmd + F |
| 清屏 | Ctrl/Cmd + L |
| 打开工具栏 | Ctrl/Cmd + Shift + T |
| 增大字体 | Ctrl/Cmd + = |
| 减小字体 | Ctrl/Cmd + - |
分屏
分屏快捷键默认未设置,可在设置中配置:
- 水平分屏
- 垂直分屏
完整快捷键列表请参阅 快捷键参考。
自定义界面
调整侧边栏宽度
拖拽连接中心与工作区之间的分隔线可调整侧边栏宽度。
列显示设置
在连接列表区域右键表头,可以:
- 显示/隐藏列
- 调整列宽
- 调整列顺序
主题设置
在 设置 > 外观 中可以切换:
- 深色主题
- 浅色主题
- 跟随系统